Docker——Docker核心组件原理
摘要本章要对Docker命令的运行机制进行讲解。博文参考
摘要
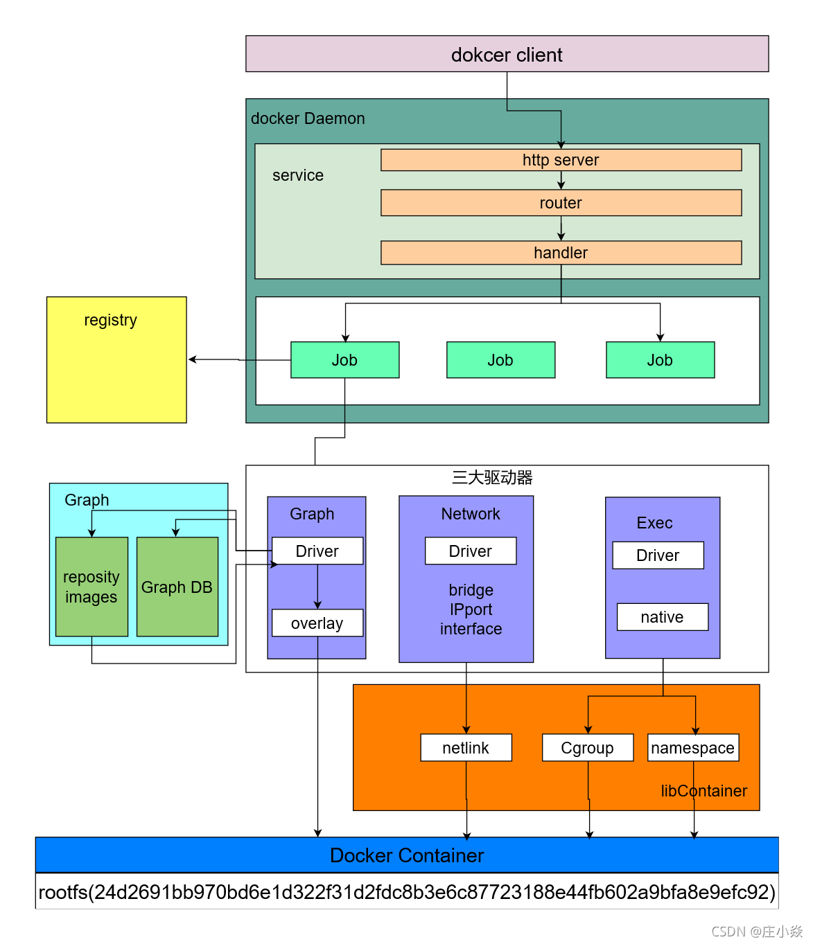
本章要对Docker命令的运行机制进行讲解。通过下图可以得知,`Docker` 在运行时分为 `Docker 引擎(服务端守护进程)` 和 `客户端工具`,我们日常使用各种 `docker 命令`,其实就是在使用 `客户端工具` 与 `Docker 引擎` 进行交互。

一、虚拟化与容器化
1.1 虚拟化
虚拟化技术主要用来解决高性能的物理硬件产能过剩和老旧的硬件产品产能过低的重组重用,透明化底层物理硬件,从而最大化的利用物理硬件。
随着硬件的性能提升,软件种类的丰富,有两种情况变得很常见:
- 硬件性能过剩——很多计算机的硬件配置,往往会有大量时间处于硬件资源闲置的状态。例如一般家用电脑,已经是四核、六核的配置了,除了3A游戏、视频制作、3D渲染、高性能计算等特殊应用外,通常有 90% 以上时间 CPU 是闲置的;
- 软件冲突——因为业务需要,两个或者多个软件之间冲突,或者需要同一个软件的不同版本。例如早几年做 Web 前端的,要测试网页在不同版本的 IE 上是否能正常显示,然而 Windows 只能装一个版本的 IE。
了解决软件冲突,只能配置多台计算机,或者很麻烦的在同一台电脑上安装多个操作系统。显然这两个方案都有其缺点:多台计算机成本太高,多操作系统的安装、切换都很麻烦。在硬件性能过剩的时候, 硬件虚拟化的普及就很自然而然的提出来了。虚拟化,就是某个特殊的软件,仿真出一台或者多台计算机的各种硬件,用户可以在这一台虚拟机上安装、运行操作系统(一般叫来宾操作系统,Guest OS)和各种应用,并且把 Guest OS 和上面应用软件对硬件资源的访问转发到底层的硬件上来实现。
对于 Guest OS 和上面的应用程序来说,这台虚拟机和普通物理计算机是完全一样没有任何区别的——除了性能可能差一点。全球第一人气的 VMware Workstation 就是这么一个软件,Oracle 的 VirtualBox 以及 Microsoft 的 Virtual PC 都是。这类软件英语有一个专用的单词是 Hypervisor(虚拟机管理程序)。

虚拟机的优点
- 可以把资源分配到不同的虚拟机,达到硬件资源的最大化利用;
- 相比直接在物理机上部署应用,虚拟机更容易扩展应用;
- 云服务:通过虚拟机虚拟出不同的物理资源,可以快速搭建云服务。
虚拟机的缺点
- 虚拟机的缺点在于 Guest OS 通常会占用不少硬件资源。例如 Windows 安装 VMware 并开机 Guest OS,不运行任何应用的情况下,就需要占用 2 ~ 3G 内存,20 ~ 30G 硬盘空间。而且为了应用系统运行的性能,往往还要给每台虚拟机留出更多的内存容量。虽然不少 Hypervisor 支持动态内存,但基本上都会降低虚拟机的性能。在这样的资源占用情况下,少量的虚拟机还是可以接受的,如果同时运行十多台或数十台虚拟机,硬件资源的浪费就会成倍递增。通常来说,其中相当大一部分甚至全部 Guest OS 都是相同的。
- 能不能所有应用使用同一个操作系统减少硬件资源的浪费,但是又能避免包括运行库在内的软件冲突呢?操作系统层虚拟化——容器概念的提出,就是为了解决这个问题。Docker 就是一个容器的标准化实现。
1.2 容器化
虚拟化基础就是容器,要解释容器的话,就需要从操作系统说起。容器化就是应用程序级别的虚拟化技术。容器提供了将应用程序的代码、运行时、系统工具、系统库和配置打包到一个实例中的标准方法。容器共享一个内核(操作系统),它安装在硬件上。

虚拟机相比,容器有以下优点:
- 1.启动迅速:没有虚拟机硬件的初始化,没有 Guest OS 的启动过程,可以节约很多启动时间,这就是容器的“开箱即用”;
- 2.占用资源少:没有运行 Guest OS 所需的内存开销,无需为虚拟机预留运行内存,无需安装、运行 App 不需要的运行库/操作系统服务,内存占用、存储空间占用都小的多。相同配置的服务器,如果运行虚拟机能运行十多台的,通常可以运行上百个容器毫无压力——当然前提是单个容器应用本身不会消耗太多资源。
- 与传统的虚拟机相比,Docker 优势体现为启动速度快、占用体积小。
Docker的优点
-
1.更高效的利用系统资源 由于容器不需要进行硬件虚拟以及运行完整操作系统等额外开销,Docker 对系统资源的利用率更高。无论是应用执行速度、内存损耗或者文件存储速度,都要比传统虚拟机技术更高效。因此,相比虚拟机技术,一个相同配置的主机,往往可以运行更多数量的应用。
-
2.更快速的启动时间 传统的虚拟机技术启动应用服务往往需要数分钟,而 Docker 容器应用,由于直接运行于宿主内核,无需启动完整的操作系统,因此可以做到秒级、甚至毫秒级的启动时间。大大的节约了开发、测试、部署的时间。
-
3.一致的运行环境 开发过程中一个常见的问题是环境一致性问题。由于开发环境、测试环境、生产环境不一致,导致有些 bug 并未在开发过程中被发现。而 Docker 的镜像提供了除内核外完整的运行时环境,确保了应用运行环境一致性,从而不会再出现「这段代码在我机器上没问题啊」 这类问题。
-
4.持续交付和部署 对开发和运维(DevOps)人员来说,最希望的就是一次创建或配置,可以在任意地方正常运行。 使用 Docker 可以通过定制应用镜像来实现持续集成、持续交付、部署。开发人员可以通过 Dockerfile 来进行镜像构建,并结合持续集成(Continuous Integration)系统进行集成测试,而运维人员则可以直接在生产环境中快速部署该镜像,甚至结合持续部署(Continuous Delivery/Deployment)系统进行自动部署。 而且使用 Dockerfile 使镜像构建透明化,不仅仅开发团队可以理解应用运行环境,也方便运维团队理解应用运行所需条件,帮助更好的在生产环境中部署该镜像。
-
5.更轻松的迁移 由于 Docker 确保了执行环境的一致性,使得应用的迁移更加容易。Docker 可以在很多平台上运行,无论是物理机、虚拟机、公有云、私有云,甚至是笔记本,其运行结果是一致的。因此用户可以很轻易的将在一个平台上运行的应用,迁移到另一个平台上,而不用担心运行环境的变化导致应用无法正常运行的情况。
-
6.更轻松的维护和扩展 Docker 使用的分层存储以及镜像的技术,使得应用重复部分的复用更为容易,也使得应用的维护更新更加简单,基于基础镜像进一步扩展镜像也变得非常简单。此外,Docker 团队同各个开源项目团队一起维护了一大批高质量的 官方镜像,既可以直接在生产环境使用,又可以作为基础进一步定制,大大的降低了应用服务的镜像制作成本。
Docker的缺点
-
内核漏洞 Docker内核攻击对于容器化环境来说可能是致命性的,因为容器与主机共享相同的系统内核,因此单独信任容器内置保护机制是不够的。 容器的隔离性使得某个应用程序的漏洞不会直接影响到其他容器的应用程序,但是漏洞可能会破坏与其他容器所共享的单一的操作系统, 进而影响机器上的其他容器。如果漏洞允许代码执行,那么它将在主机操作系统上执行,而不是在容器内执行; 如果此漏洞允许任意内存访问,则攻击者可以更改或读取任何其他容器的任何数据。
-
数据分离 如果攻击者可以利用当中的任意一个元素,都将拥有主机系统的操作权限。 在docker容器上,有一些非命名空间的资源:
-
资源开销 Docker由于宿主机上的所有容器是共享相同的内核和相同的资源,如果对某些资源(CPU、内存、磁盘等)的访问不受限制, 那么异常的容器将占用整个宿主机的资源,从而影响其他容器的运行,影响应用程序。
-
套接字问题 容器在默认情况下都安装了docker Unix套接字(/var/run/docker.sock),此套接字,可以关闭、启动或者创建新的镜像。 当你的容器启动并共享套接字的时候,你就给了容器操控宿主机的权限,它将可以启动或终止其它容器,在宿主机拖入或创建镜像, 甚至写入到宿主机的文件系统。正确配置和保护,可以使用docker容器实现高级别的安全性,但它的安全性还是低于正确配置的VM。
二、Docker架构原理


三、Docker核心组件
3.1 Docker Client
Docker 是一个客户端-服务器(C/S)架构程序。Docker 客户端只需要向 Docker 服务器或者守护进程发出请求,服务器或者守护进程将完成所有工作并返回结果。Docker 提供了一个命令行工具 Docker 以及一整套 RESTful API。你可以在同一台宿主机上运行 Docker 守护进程和客户端,也可以从本地的 Docker 客户端连接到运行在另一台宿主机上的远程 Docker 守护进程。
3.2 docker
Docker 是一个客户端-服务器(C/S)架构程序。Docker 客户端只需要向 Docker 服务器或者守护进程发出请求,服务器或者守护进程将完成所有工作并返回结果。Docker 提供了一个命令行工具 Docker 以及一整套 RESTful API。你可以在同一台宿主机上运行 Docker 守护进程和客户端,也可以从本地的 Docker 客户端连接到运行在另一台宿主机上的远程 Docker 守护进程。
3.3 Docker Image
Docker 镜像就是一个 Linux 的文件系统(Root FileSystem),这个文件系统里面包含可以运行在 Linux 内核的程序以及相应的数据。通过镜像启动一个容器,一个镜像就是一个可执行的包,其中包括运行应用程序所需要的所有内容:包含代码,运行时间,库,环境变量和配置文件等。Docker 把 App 文件打包成为一个镜像,并且采用类似多次快照的存储技术,可以实现:
- 多个 App 可以共用相同的底层镜像(初始的操作系统镜像);
- App 运行时的 IO 操作和镜像文件隔离;
- 通过挂载包含不同配置/数据文件的目录或者卷(Volume),单个 App 镜像可以用来运行无数个不同业务的容器。
3.4 Docker Container
镜像(Image)和容器(Container)的关系,就像是面向对象程序设计中的类和实例一样,镜像是静态的定义,容器是镜像运行时的实体。容器可以被创建、启动、停止、删除、暂停等。
| Docker | 镜像 |
| 镜像 | 类 |
| 容器 | 对象 |
3.5 Docker image 分层
Docker 支持通过扩展现有镜像,创建新的镜像。实际上,Docker Hub 中 99% 的镜像都是通过在 base 镜像中安装和配置需要的软件构建出来的。

从上图可以看到,新镜像是从 base 镜像一层一层叠加生成的。每安装一个软件,就在现有镜像的基础上增加一层。
镜像分层最大的一个好处就是共享资源。比如说有多个镜像都从相同的 base 镜像构建而来,那么 Docker Host 只需在磁盘上保存一份 base 镜像;同时内存中也只需加载一份 base 镜像,就可以为所有容器服务了。而且镜像的每一层都可以被共享。如果多个容器共享一份基础镜像,当某个容器修改了基础镜像的内容,比如 /etc 下的文件,这时其他容器的 /etc 是不会被修改的,修改只会被限制在单个容器内。这就是容器 **Copy-on-Write** 特性。
3.6 Docker可写的容器层
当容器启动时,一个新的可写层被加载到镜像的顶部。这一层通常被称作“容器层”,“容器层”之下的都叫“镜像层”。

所有对容器的改动 - 无论添加、删除、还是修改文件都只会发生在容器层中。只有容器层是可写的,容器层下面的所有镜像层都是只读的。镜像层数量可能会很多,所有镜像层会联合在一起组成一个统一的文件系统。如果不同层中有一个相同路径的文件,比如 /a上层的 /a 会覆盖下层的 /a,也就是说用户只能访问到上层中的文件 /a。在容器层中,用户看到的是一个叠加之后的文件系统。
| 文件操作 | 说明 |
| 添加文件 | 在容器中创建文件时,新文件被添加到容器层中。 |
| 读取文件 | 在容器中读取某个文件时,Docker 会从上往下依次在各镜像层中查找此文件。一旦找到,立即将其复制到容器层,然后打开并读入内存。 |
| 修改文件 | 在容器中修改已存在的文件时,Docker 会从上往下依次在各镜像层中查找此文件。一旦找到,立即将其复制到容器层,然后修改之。 |
| 删除文件 | 在容器中删除文件时,Docker 也是从上往下依次在镜像层中查找此文件。找到后,会在容器层中**记录下此删除操作**。只是记录删除操作) | |
只有当需要修改时才复制一份数据,这种特性被称作 Copy-on-Write。可见,容器层保存的是镜像变化的部分,不会对镜像本身进行任何修改。
总结下来就是:容器层记录对镜像的修改,所有镜像层都是只读的,不会被容器修改,所以镜像可以被多个容器共享。
3.7 Docker Volume 数据卷
实际上我们的容器就好像是一个简易版的操作系统,只不过系统中只安装了我们的程序运行所需要的环境,前边说到我们的容器是可以删除的,那如果删除了,容器中的程序产生的需要持久化的数据怎么办呢?容器运行的时候我们可以进容器去查看,容器一旦删除就什么都没有了。所以数据卷就是来解决这个问题的,是用来将数据持久化到我们宿主机上,与容器间实现数据共享,简单的说就是将宿主机的目录映射到容器中的目录,应用程序在容器中的目录读写数据会同步到宿主机上,这样容器产生的数据就可以持久化了,比如我们的数据库容器,就可以把数据存储到我们宿主机上的真实磁盘中。
3.8 Docker Registry注册中心
Docker 用 Registry 来保存用户构建的镜像。Registry 分为公共和私有两种。Docker 公司运营公共的 Registry 叫做 Docker Hub。用户可以在 Docker Hub 注册账号,分享并保存自己的镜像。Docker 公司提供了公共的镜像仓库 [https://hub.docker.com](https://hub.docker.com/)(Docker 称之为 Repository)提供了庞大的镜像集合供使用。一个 Docker Registry 中可以包含多个仓库(Repository);每个仓库可以包含多个标签(Tag);每个标签对应一个镜像。通常,一个仓库会包含同一个软件不同版本的镜像,而标签对应该软件的各个版本。我们可以通过 **<仓库名>:<标签>** 的格式来指定具体是这个软件哪个版本的镜像。如果不给出标签,将以 **latest** 作为默认标签。
四、Docker 核心组件原理
Docker 整体架构采用 C/S(客户端 / 服务器)模式,主要由客户端和服务端两大部分组成。客户端负责发送操作指令,服务端负责接收和处理指令。 客户端和服务端通信有多种方式,即可以在同一台机器上通过UNIX套接字通信,也可以通过网络连接远程通信

Docker 到底有哪些组件呢?我们可以在 Docker 安装路径下执行 ls 命令,这样可以看到以下与 Docker 有关的组件。
- containerd
- containerd-shim
- ctr
- docker
- docker-init
- docker-proxy
- dockerd
- runc
这些组件根据工作职责可以分为以下三大类。
- Docker 相关的组件:docker、dockerd、docker-init 和 docker-proxy
- containerd 相关的组件:containerd、containerd-shim 和 ctr
- 容器运行时相关的组件:runc

4.1 Docker 相关的组件
4.1.1 docker
docker 是 Docker 客户端的一个完整实现,它是一个二进制文件,对用户可见的操作形式为 docker 命令, 通过 docker 命令可以完成所有的 Docker 客户端与服务端的通信(还可以通过 REST API、SDK 等多种形式与 Docker 服务端通信)。
Docker 客户端与服务端的交互过程是:docker 组件向服务端发送请求后,服务端根据请求执行具体的动作并将结果返回给 docker, docker 解析服务端的返回结果,并将结果通过命令行标准输出展示给用户。这样一次完整的客户端服务端请求就完成了
4.1.2 dockerd
dockerd 是 Docker服务端的后台常驻进程,用来接收客户端发送的请求,执行具体的处理任务,处理完成后将结果返回给客户端。 Docker 客户端可以通过多种方式向 dockerd 发送请求,我们常用的 Docker 客户端与 dockerd 的交互方式有三种。
-
通过 UNIX 套接字与服务端通信:配置格式为unix://socket_path,默认 dockerd 生成的 socket 文件路径为 /var/run/docker.sock, 该文件只有 root 用户或者 docker 用户组的用户才可以访问,这就是为什么 Docker 刚安装完成后只有 root 用户才能使用 docker 命令的原因。
-
通过 TCP 与服务端通信:配置格式为tcp://host:port,通过这种方式可以实现客户端远程连接服务端,但是在方便的同时也带有安全隐患, 因此在生产环境中如果你要使用 TCP 的方式与 Docker 服务端通信,推荐使用 TLS 认证,可以通过设置 Docker 的 TLS 相关参数, 来保证数据传输的安全。
-
通过文件描述符的方式与服务端通信:配置格式为:fd://这种格式一般用于 systemd 管理的系统中。
Docker 客户端和服务端的通信形式必须保持一致,否则将无法通信,只有当 dockerd 监听了 UNIX 套接字客户端才可以使用 UNIX 套接字的方式与服务端通信,UNIX 套接字也是 Docker 默认的通信方式,如果你想要通过远程的方式访问 dockerd, 可以在 dockerd 启动的时候添加 -H 参数指定监听的 HOST 和 PORT。
4.1.3 docker-init
如果你熟悉 Linux 系统,你应该知道在 Linux 系统中,1 号进程是 init 进程,是所有进程的父进程。主机上的进程出现问题时, init 进程可以帮我们回收这些问题进程。同样的,在容器内部,当我们自己的业务进程没有回收子进程的能力时, 在执行 docker run 启动容器时可以添加 --init 参数,此时 Docker 会使用 docker-init 作为1号进程, 帮你管理容器内子进程,例如回收僵尸进程等。
docker run -it --init busybox sh
ps aux
-----------------------------------------------
PID USER TIME COMMAND
1 root 0:00 /sbin/docker-init -- sh
6 root 0:00 sh
7 root 0:00 ps aux
4.1.4 docker-proxy
docker-proxy 主要是用来做端口映射的。当我们使用 docker run 命令启动容器时,如果使用了 -p 参数, docker-proxy 组件就会把容器内相应的端口映射到主机上来,底层是依赖于 iptables 实现的。
# 使用以下命令启动一个 nginx 容器并把容器的 80 端口映射到主机的 8080 端口。
docker run --name=nginx -d -p 8080:80 nginx
#然后通过以下命令查看一下启动的容器 IP:
docker inspect --format '{{ .NetworkSettings.IPAddress }}' nginx
172.17.0.2
# 命令查看一下主机上是否有 docker-proxy 进程:
sudo ps aux |grep docker-proxy
root 9100 0.0 0.0 290772 9160 ? Sl 07:48 0:00 /usr/bin/docker-proxy -proto tcp -host-ip 0.0.0.0 -host-port 8080 -container-ip 172.17.0.2 -container-port 80
root 9192 0.0 0.0 112784 992 pts/0 S+ 07:51 0:00 grep --color=auto docker-proxy
可以看到当我们启动一个容器时需要端口映射时, Docker 为我们创建了一个 docker-proxy 进程, 并且通过参数把我们的容器 IP 和端口传递给 docker-proxy 进程,然后 docker-proxy 通过 iptables 实现了 nat 转发。
4.2 containerd 相关的组件
4.2.1 containerd
containerd 组件是从 Docker 1.11 版本正式从 dockerd 中剥离出来的,它的诞生完全遵循 OCI 标准,是容器标准化后的产物。 containerd 完全遵循了 OCI 标准,并且是完全社区化运营的,因此被容器界广泛采用。
containerd 不仅负责容器生命周期的管理,同时还负责一些其他的功能:
- 镜像的管理,例如容器运行前从镜像仓库拉取镜像到本地;
- 接收 dockerd 的请求,通过适当的参数调用 runc 启动容器;
- 管理存储相关资源;
- 管理网络相关资源。
containerd 包含一个后台常驻进程,默认的 socket 路径为 /run/containerd/containerd.sock, dockerd 通过 UNIX 套接字向 containerd 发送请求,containerd 接收到请求后负责执行相关的动作并把执行结果返回给 dockerd。 如果你不想使用 dockerd,也可以直接使用 containerd 来管理容器,由于 containerd 更加简单和轻量, 生产环境中越来越多的人开始直接使用 containerd 来管理容器。
4.2.2 containerd-shim
containerd-shim 的意思是垫片,类似于拧螺丝时夹在螺丝和螺母之间的垫片。containerd-shim 的主要作用是将 containerd 和真正的容器进程解耦, 使用 containerd-shim 作为容器进程的父进程,从而实现重启 containerd 不影响已经启动的容器进程。
4.2.3 ctr
ctr 实际上是 containerd-ctr,它是 containerd 的客户端,主要用来开发和调试,在没有 dockerd 的环境中, ctr 可以充当 docker 客户端的部分角色,直接向 containerd 守护进程发送操作容器的请求。
4.3 容器运行时组件runc
runc 是一个标准的 OCI 容器运行时的实现,它是一个命令行工具,可以直接用来创建和运行容器。
第一步,准备容器运行时文件:进入 /home/centos 目录下,创建 runc 文件夹,并导入 busybox 镜像文件。
cd /home/centos
# 创建 runc 运行根目录
mkdir runc
# 导入 rootfs 镜像文件
mkdir rootfs && docker export $(docker create busybox) | tar -C rootfs -xvf -
第二步,生成 runc config 文件。我们可以使用 runc spec 命令根据文件系统生成对应的 config.json 文件。命令如下:
runc spec
# 此时会在当前目录下生成 config.json 文件,我们可以使用 cat 命令查看一下 config.json 的内容:
cat config.json
{
"ociVersion": "1.0.1-dev",
"process": {
"terminal": true,
"user": {
"uid": 0,
"gid": 0
},
"args": [
"sh"
],
"env": [
"PATH=/usr/local/sbin:/usr/local/bin:/usr/sbin:/usr/bin:/sbin:/bin",
"TERM=xterm"
],
"cwd": "/",
"capabilities": {
"bounding": [
"CAP_AUDIT_WRITE",
"CAP_KILL",
"CAP_NET_BIND_SERVICE"
],
"effective": [
"CAP_AUDIT_WRITE",
"CAP_KILL",
"CAP_NET_BIND_SERVICE"
],
"inheritable": [
"CAP_AUDIT_WRITE",
"CAP_KILL",
"CAP_NET_BIND_SERVICE"
],
"permitted": [
"CAP_AUDIT_WRITE",
"CAP_KILL",
"CAP_NET_BIND_SERVICE"
],
"ambient": [
"CAP_AUDIT_WRITE",
"CAP_KILL",
"CAP_NET_BIND_SERVICE"
]
},
"rlimits": [
{
"type": "RLIMIT_NOFILE",
"hard": 1024,
"soft": 1024
}
],
"noNewPrivileges": true
},
"root": {
"path": "rootfs",
"readonly": true
},
"hostname": "runc",
"mounts": [
{
"destination": "/proc",
"type": "proc",
"source": "proc"
},
{
"destination": "/dev",
"type": "tmpfs",
"source": "tmpfs",
"options": [
"nosuid",
"strictatime",
"mode=755",
"size=65536k"
]
},
{
"destination": "/dev/pts",
"type": "devpts",
"source": "devpts",
"options": [
"nosuid",
"noexec",
"newinstance",
"ptmxmode=0666",
"mode=0620",
"gid=5"
]
},
{
"destination": "/dev/shm",
"type": "tmpfs",
"source": "shm",
"options": [
"nosuid",
"noexec",
"nodev",
"mode=1777",
"size=65536k"
]
},
{
"destination": "/dev/mqueue",
"type": "mqueue",
"source": "mqueue",
"options": [
"nosuid",
"noexec",
"nodev"
]
},
{
"destination": "/sys",
"type": "sysfs",
"source": "sysfs",
"options": [
"nosuid",
"noexec",
"nodev",
"ro"
]
},
{
"destination": "/sys/fs/cgroup",
"type": "cgroup",
"source": "cgroup",
"options": [
"nosuid",
"noexec",
"nodev",
"relatime",
"ro"
]
}
],
"linux": {
"resources": {
"devices": [
{
"allow": false,
"access": "rwm"
}
]
},
"namespaces": [
{
"type": "pid"
},
{
"type": "network"
},
{
"type": "ipc"
},
{
"type": "uts"
},
{
"type": "mount"
}
],
"maskedPaths": [
"/proc/acpi",
"/proc/asound",
"/proc/kcore",
"/proc/keys",
"/proc/latency_stats",
"/proc/timer_list",
"/proc/timer_stats",
"/proc/sched_debug",
"/sys/firmware",
"/proc/scsi"
],
"readonlyPaths": [
"/proc/bus",
"/proc/fs",
"/proc/irq",
"/proc/sys",
"/proc/sysrq-trigger"
]
}
}
3. config.json 文件定义了 runc 启动容器时的一些配置,如根目录的路径,文件挂载路径等配置。 使用 runc 启动容器。我们可以使用 runc run 命令直接启动 busybox 容器。
runc run busybox
此时,我们已经创建并启动了一个 busybox 容器。我们新打开一个命令行窗口,可以使用 run list 命令看到刚才启动的容器。 通过上面的输出,我们可以看到,当前已经有一个 busybox 容器处于运行状态。 总体来说,Docker 的组件虽然很多,但每个组件都有自己清晰的工作职责,Docker 相关的组件负责发送和接受 Docker 请求, contianerd 相关的组件负责管理容器的生命周期,而 runc 负责真正意义上创建和启动容器。这些组件相互配合,才使得 Docker 顺利完成了容器的管理工作。
博文参考
更多推荐



所有评论(0)